
About Me
My Projects
Active Directory Lab
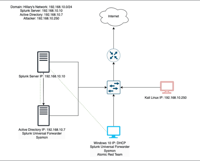
This project involves setting up a home lab environment using VirtualBox to simulate a small Active Directory infrastructure with two Windows 10 machines, a Kali Linux machine for penetration testing, and a Splunk machine for telemetry and log analysis. The environment was configured to simulate security attacks on an Active Directory domain, collect telemetry data, and analyze potential vulnerabilities.
Click here to checkout the blog post- powershell
- splunk
- crowbar
- atomic red team
- ubunto
- kali linux
- windows server
- sysmon
SOC Automation Lab
The SOC Automation lab aims to automate a Security Operations Center (SOC) that streamlines event monitoring, alerting, and incident response. You can create an efficient and resilient SOC by leveraging powerful tools such as Wazuh, TheHive, and Shuggle. This lab was inspired by the Youtube Channel MyDFIR.
- Wazauh
- shuffle
- TheHive
My Skills
- siem
- splunk
- virtualization
- powershell
- elastic
- active directory
- linux/mac/windows
- kali linux
- Comptia Secruity + 701 cert
- troubleshooting
- excel
Featured Blogs
Here are some of my latest blogs, where I share my thoughts on various topics related to cybersecurity, personal projects, and tech. I hope you find them insightful and engaging! Feel free to leave any feedback by reaching out through the contact form.

Active Directory Lab
Published on 7/10/2025
From Theory to Practice
Theory only gets you so far, especially in the cybersecurity field. Without application, it’s easy to feel like an imposter. Studying for my Security + gave me a solid foundation. I learned what a SIEM is, but I didn’t truly understand how to work with logs in a platform like Splunk until I started exploring it myself. That realization pushed me to build a home lab where I could apply what I’d learned in a safe, controlled environment.
I also know how competitive the job market is, and how often employers prioritize experience over potential. I believe in my ability to learn anything I set my mind to, but I understand that belief alone isn’t enough. That’s why this lab is more than just a personal project. It’s my way of showing, not just telling, what I’m capable of.
Inside the Lab
This project involves setting up a home lab environment using a virtual machine (VirtualBox in my case) to simulate a small Active Directory infrastructure. My VirtualBox consisted of 4 machines: two Windows 10 machines, a Kali Linux machine for penetration testing, and a Splunk machine for telemetry and log analysis. The environment was configured to simulate security attacks on an Active Directory domain, collect telemetry data, and analyze potential vulnerabilities. Essentially, these tools will give me the ability to explore both sides of cybersecurity: offense and defense, attack and response.
What I Wanted to Learn
The main goal of this lab was to understand how different systems interact. I wanted to see how I could launch an attack using Kali Linux as a red teamer, and then switch perspectives to detect and analyze that same attack as a blue teamer. I also wanted to explore Active Directory by practicing IAM, setting user permissions, and simulating common help desk scenarios. I wasn’t trying to fully simulate a corporate network (not yet). This project was about exploring how cybersecurity, system administration, and hands-on problem-solving all connect in the real world.
The Wins & Challenges
The rumors are true! Following through on what you said you’d do really does help ease imposter syndrome. As a lifelong learner, there’s something deeply rewarding about finally getting hands-on with the tools I used to only read about. It’s the kind of momentum that makes me want to keep building.
I combined “Wins & Challenges” into one section because, to me, every challenge is an opportunity to learn, which I count as a win.
One of the first challenges I faced was performance. My virtual machines were lagging badly. I’m working with an older computer that doesn’t have much storage, so I decided to invest in an external SD. After researching how to safely move all my VirtualBox files to external storage, I finally got everything running more smoothly, and freed up space to continue expanding my lab environment in the future.
Another challenge was configuring a static IP for my Splunk server. By default, VirtualBox assigns dynamic IPs, which means a machine’s IP address can change every time it restarts. That causes problems for systems trying to talk to each other. Setting static IPs not only makes communication between machines consistent, but it also simulates how networks are built.
For Splunk, I ran into an issue where the configuration file I had didn’t match the one used in the tutorial I was following. As a result, my static IP wouldn’t persist after rebooting, it kept reverting to DHCP. After digging through Stack Overflow and Reddit, I learned I needed to create a custom network interface and bind it to the static IP. It took some trial and error, but I eventually got it to stick across reboots.
That moment, when it finally worked, meant more than just solving a networking issue. It reminded me that tutorials can only take you so far. Systems evolve, documentation gets outdated, and eventually, you have to rely on your own ability to troubleshoot. I genuinely believe that the best learning happens when you can’t find an exact guide, and you figure it out anyway.
That feeling? That’s a win.
Looking Forward
I’m excited to keep building on the foundation I’ve laid with this home lab. One of my next goals is to integrate cloud services with either Azure or AWS to create a hybrid environment. I’m also currently learning Python with the hope of automating some of the repetitive processes in my setup.
This project has given me a solid starting point, and I’m proud of how far it’s come, but I know there’s still so much to explore. I’m always open to any suggestions, feedback, or ideas to help me grow this lab or figure out what to build next.
If you’d like a more in-depth, step-by-step guide on how to set everything up, feel free to take a peek at my GitHub.

The Cuckoo's Egg by Cliff Stoll
Published on 6/8/2025
As a cybersecurity enthusiast diving into The Cuckoo’s Egg, I found it to be both a thrilling spy‑novel and a foundational cybersecurity case study. Clifford Stoll’s investigation began with a tiny 75-cent billing anomaly at Lawrence Berkeley Lab in 1986 and led him to uncover a KGB‑backed hacker exploiting weak passwords and system vulnerabilities across military and government networks. What makes the book so valuable is how Stoll invents early versions of key tools like intrusion detection systems, honeypots, and forensic logging, all documented in vivid, non-technical prose . Redditors and security professionals alike praise the book for instilling the investigative mindset essential to threat hunting , while also admiring how its human, down-to-earth narrative, complete with cookie baking and logbooks, brings warmth to technical lessons. Even though the tech like GNU Emacs and modem traces feels dated, its lessons on vigilance, record‑keeping, and proactive defense remain timeless, making it a must-read primer for anyone wanting to understand how cybersecurity began

Rasberry PI Travel Router/VPN
Published on 6/5/2025
For my trip to Peru, I transformed my Raspberry Pi into a secure travel router by installing hostapd and dnsmasq to broadcast a protected hotspot, and wired it to start OpenVPN or WireGuard at boot. Whenever I arrived at my hotel, I simply connected the Pi to their Wi‑Fi, enabled the VPN, and then had all my devices, phone, laptop & iPad join my secure network. This layered setup ensured all traffic was routed through the encrypted tunnel . I loved how it unified protection across devices, bypassed captive‑portal annoyances, and kept DNS requests and browsing private. The biggest challenge was initial setup: configuring firewall rules, installing drivers for USB Wi‑Fi adapters, and occasional troubles with captive portals . With those overcome, I gained dependable privacy and performance, no subscriptions, full control, and confidence when browsing on the go.

Fourth Blog Post
Published on 6/5/2025
Blog 4
Small Description: Explore the innovative features of SvelteKit, the modern framework built on the principles of Svelte, designed to simplify and streamline the process of creating dynamic and performant web applications.
SvelteKit Unleashed: Transforming Web Development with Ease
In the dynamic landscape of web development, SvelteKit stands out as a breath of fresh air, offering a streamlined approach to building dynamic and performant web applications. This article is your guide to understanding the revolutionary features of SvelteKit and how it's reshaping the way we approach frontend development.
1. The Power of Svelte: A Foundation for Efficiency
Built on the principles of Svelte, SvelteKit inherits the efficiency and elegance of the original framework. With a focus on compiling components at build time and generating highly optimized JavaScript, SvelteKit ensures minimal overhead and maximal performance in your web applications.
2. File-Based Routing for Intuitive Project Structure
Say goodbye to complex routing configurations. SvelteKit adopts a file-based routing system, making it intuitive and straightforward to organize your project structure. Each file in the src/routes directory corresponds to a route in your application, simplifying navigation and enhancing code maintainability.
3. Serverless Functions for Seamless Backend Integration
SvelteKit embraces the serverless architecture with built-in support for serverless functions. These functions allow developers to handle backend logic seamlessly, enabling smooth integration with databases, APIs, and other server-side functionalities. The result is a cohesive development experience that bridges the gap between frontend and backend seamlessly.
4. Stores and Actions: State Management Made Simple
SvelteKit introduces the concept of stores and actions for state management. With a clear and concise syntax, developers can manage application state effortlessly. SvelteKit's approach to state management eliminates the need for complex libraries, providing a lightweight and efficient solution for building reactive and interactive web applications.
5. Optimized Loading with Built-In Routing Transitions
Enhance the user experience with SvelteKit's built-in routing transitions. These transitions enable smooth page transitions and loading animations, creating a polished and engaging feel to your web applications. SvelteKit takes care of the heavy lifting, allowing developers to focus on creating delightful user interfaces.
Conclusion: Elevate Your Web Development with SvelteKit
As we navigate the evolving landscape of web development, SvelteKit emerges as a powerful and efficient framework. Whether you're a frontend enthusiast or a seasoned developer, exploring the capabilities of SvelteKit is a journey worth taking. With its focus on efficiency, intuitive project structure, serverless functions, streamlined state management, and optimized loading, SvelteKit is set to redefine the way we build dynamic web applications.
Step into the future of frontend development with SvelteKit. Embrace simplicity, enhance performance, and elevate your web development experience. The revolution is here, and it's called SvelteKit.

Fifth Blog Post
Published on 6/5/2025
Blog 5
Small Description: Explore the innovative features of SvelteKit, the modern framework built on the principles of Svelte, designed to simplify and streamline the process of creating dynamic and performant web applications.
SvelteKit Unleashed: Transforming Web Development with Ease
In the dynamic landscape of web development, SvelteKit stands out as a breath of fresh air, offering a streamlined approach to building dynamic and performant web applications. This article is your guide to understanding the revolutionary features of SvelteKit and how it's reshaping the way we approach frontend development.
1. The Power of Svelte: A Foundation for Efficiency
Built on the principles of Svelte, SvelteKit inherits the efficiency and elegance of the original framework. With a focus on compiling components at build time and generating highly optimized JavaScript, SvelteKit ensures minimal overhead and maximal performance in your web applications.
2. File-Based Routing for Intuitive Project Structure
Say goodbye to complex routing configurations. SvelteKit adopts a file-based routing system, making it intuitive and straightforward to organize your project structure. Each file in the src/routes directory corresponds to a route in your application, simplifying navigation and enhancing code maintainability.
3. Serverless Functions for Seamless Backend Integration
SvelteKit embraces the serverless architecture with built-in support for serverless functions. These functions allow developers to handle backend logic seamlessly, enabling smooth integration with databases, APIs, and other server-side functionalities. The result is a cohesive development experience that bridges the gap between frontend and backend seamlessly.
4. Stores and Actions: State Management Made Simple
SvelteKit introduces the concept of stores and actions for state management. With a clear and concise syntax, developers can manage application state effortlessly. SvelteKit's approach to state management eliminates the need for complex libraries, providing a lightweight and efficient solution for building reactive and interactive web applications.
5. Optimized Loading with Built-In Routing Transitions
Enhance the user experience with SvelteKit's built-in routing transitions. These transitions enable smooth page transitions and loading animations, creating a polished and engaging feel to your web applications. SvelteKit takes care of the heavy lifting, allowing developers to focus on creating delightful user interfaces.
Conclusion: Elevate Your Web Development with SvelteKit
As we navigate the evolving landscape of web development, SvelteKit emerges as a powerful and efficient framework. Whether you're a frontend enthusiast or a seasoned developer, exploring the capabilities of SvelteKit is a journey worth taking. With its focus on efficiency, intuitive project structure, serverless functions, streamlined state management, and optimized loading, SvelteKit is set to redefine the way we build dynamic web applications.
Step into the future of frontend development with SvelteKit. Embrace simplicity, enhance performance, and elevate your web development experience. The revolution is here, and it's called SvelteKit.
My Experience
Accounts Payable & Receivable
Peoples Trust Insurance
- Managed the receipt and deposit of checks within established procedures.
- Processed vendor invoices for payment in a timely manner.
- Utilized spreadsheet software to develop and maintain financial records.
- Addressed payment issues and inquiries within the designated authority, conducting research as needed for resolution.
Bachelor's Degree, International Business
Florida Atlantic University - College of Business
2021Data Analyst
Peoples Trust Insurance
- Conducted ad-hoc data analysis to support various departments in identifying business opportunities and potential areas for improvement.
- Prepared comprehensive reports and presentations summarizing analytical findings, leading to data-driven strategic planning.
- Monitored data trends and outliers, investigated, and resolved data inconsistencies to maintain data quality standards.
- Demonstrated strong analytical and problem-solving skills in identifying root causes of business challenges.
Business Development
Peoples Trust Insurance
- Conducted thorough testing of flood insurance quoting systems to ensure functionality and accuracy.
- Documented detailed findings and reported bugs to the development team for resolution.
- Provided customer support via phone and chat, assisting agents with setting up accounts and generating flood insurance quotes.
- Collaborated with cross-functional teams to enhance quoting system features and improve user experience.
- Maintained organized records of customer interactions and quote histories to streamline follow-up processes.
- Created SOPs for various aspects of the project, including testing protocols and customer support guidelines.
- Contributed to the growth of a new project in a developing market, leveraging limited resources effectively to achieve project goals and milestones.
Contact Me
Feel free to reach me directly at hilaryrobles96@outlook.com or through this form.

